奔跑的阿白 雕琢自我,普惠他人

Apache Doris BE 容器无限重启之谜

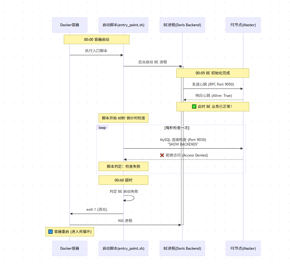
[实战记录] Apache Doris BE 容器无限重启之谜:从配置乱码到脚本逻辑缺陷的૾

阿白 阿白 发布于 2025-12-29

2025 最新 | Linux 下 Java Jar 包后台运行与进程守护全攻略(从新手到生产必备)

2025 最新 | Linux 下 Java Jar 包后台运行与进程守护全攻略(从新手到生产必备) 你是

阿白 阿白 发布于 2025-12-03

winscp 通过 .pem 文件连接 aws 服务器

winscp 通过 .pem 文件连接 aws 服务器 点击新建站点,然后逐一输入信息

阿白 阿白 发布于 2025-09-20

Ubuntu 24.04 安装与维护 Docker 全指南

Ubuntu 24.04 安装与维护 Docker 全指南 Docker 已成为现代软件开发和部署的核心工具,它通过容器化技术实现了应用程序的快速部

阿白 阿白 发布于 2025-09-20

windows10安装trae提示不支持安装

windows10安装trae提示不支持安装 解决办法 缺少工具集 powershell 参考地址:

Administrator Administrator 发布于 2025-02-24

如何制作一个mediapipe的镜像

由于国内环境的问题,在python中的一些高级库国内镜像是不全的,下载比较容易出问题,故需要找第三方库去解决。 准备 媒体管&

阿白 阿白 发布于 2024-11-06

震惊,项目编码竟然可以被996指数化

大家好,最近逛 Github 发现一开源项目,可以分析出我们的真实编码强度,看看我们是真的996还是摸鱼的。简介code996 是一个代码分析工具,它将 Git 项目中的 commit 时间分布进行了可视化的展示,进而可以轻松的看出编码工作的实际强度。使用linux 环境在 Git

阿白 阿白 发布于 2022-08-21

日志出现大量的"Closing connections idle longer than 60000 MILLISECONDS" 打印,而且还在不断增涨

问题:某日巡检发现现网日志中存在大量的"Closing connections idle longer than 60000 MILLISECONDS" 打印,而且还在不断增涨。且观察到日志收集出口流量也在不断增长。原因通过找相关资料,发现可能是阿里云的上传功能,调用上传对象,并

阿白 阿白 发布于 2022-08-15